# 振动边缘场景方案设计
## 边缘场景
在结构物安全监测,包含物振动监测的场景中,将边缘网关将位于现场组网端(最接近“端”的位置)(一般会集成在采集箱内),通过边缘系统实现数据采集、计算和存储:
## 边缘场景
在结构物安全监测,包含**振动**监测的场景中,边缘网关将位于现场组网端(最接近“端”的位置)(一般会集成在采集箱内),通过边缘系统实现数据采集、计算和存储:
> 对现场组网的理解可能存在偏差,大概示意如图

可以看出,原来现场的配电箱内除了电源控制外,剩下的是采集控制(采集仪)和传输控制器(包含交换机、光纤收发器等),统一可以看作是对**信号量的调制过程**,即模拟信号->数字信号->光信号。
如果对应人体,就相当于一套**神经传输系统**。
边缘概念中,我们通常把边缘系统比做**章鱼**。章鱼有**40%**神经元在脑袋里,剩下的**60%**在它的8条腿上,所谓的**用“腿”思考**。
如集成箱②中描述,其中边缘服务器就类似这一区域内传感系统的“**大脑**”。
边缘计算的基本思想则是**功能缓存(function cache)**,是大脑功能的延生。 边缘计算是云计算的延生和补充。
边缘的大脑负责:
+ 收集和转发数据 (**信息传导**)
+ 数据存储(**记忆功能**)
+ 分析和反馈(**思考功能**)
这样的优势显而易见:
:+1: 分布式和低延时计算
:+1: 效率更高、更加智能(AI)、更加节能
:+1: 缓解流量压力、云端存储压力
:+1: 隐私保护,更加安全
## 振动边缘设计
拟在`linux`嵌入式板上实现`golang`开发的边缘服务,实现对振动F2采集仪的数据**采集控制、计算、存储和传输**功能。
### 技术选型
硬件:跟硬件同事讨论后,选择了飞凌公司的OK1028A开发版,配置如下
软件:编程语言选择了目前以太DAC一致的Golang,开发Linux环境程序。
部署:考虑使用 `MicroK8S`在板子上部署采集程序和其他服务(数据库/消息组件)
## 整体设计
如上,框架在 《边缘网关的一些思考》中已经初步介绍,我们在开发板中,至少需要集成:
+ 数据采集和处理程序(T-DAC),这里主要是Go-DAAS负责采集振动数据
+ 配置同步控制程序
+ 数据库服务
+ 规则引擎服务
需要安装的服务有:
数据库InfluxDB
消息中间件mosquitto
规则引起NodeRed
应用go-DAAS
应用go-DAC
### 数据流程
数据从采集开始,经过**ET**过程(图中滤波、校准、物理量计算 )之后, 主要分三个主流向:
1. 存储到数据库
2. 计算分析后存储和上报平台
3. 自动聚合(压缩)后的数据上报平台

具体模块说明:
1. 滤波/校准
校准去直流、滤波算法
2. 物理量计算
输出电压值到监测物理量值转换
3. 分段
设置窗口大小、刷新时间,将数据进行分段
4. 窗口数据WEB
实现http服务提供实时窗口振动数据(类似DAAS实时采集展示)。并通过wobsocket实现实时更新
5. 计算分析
通过设置的算法,实现特征值(TMRS)、FFT、索力识别对计算
6. 触发判断
通过设置的触发条件(定时/信号量),对连续信号进行采样保存 (同DAAS采样生成.odb数据文件)
7. 存储
数据存储到边缘数据库。
8. 聚合
数据库中定时生成1s/10s等统计数据
9. 推送
通过规则引擎实现
关于边缘网关**提供数据**的形式,初步思考:可以通过DDNS或NAT内网穿透,通过端的WEB-API服务向外提供。
## 采集模块
采集模块的设计稿如下,主要是设备连接控制的过程 。
Session: 管理TCP连接会话
VbServer:设备控制主服务,包括管理连接、配置读取、配置设置、启动采集和数据回调
VbController: 负责设备配置和处理流程控制
数据模型:
ReceiveData: 参考C#DAAS,Session上的原始信号数据
VibData:转换后的振动数据
IotDbData: 待入库格式数据
## 存储设计
在 《边缘数据库选型》中对比了几种数据库,初步拟定使用`InfluxDB`作为边缘端存储引擎。
目前仅考虑振动数据的存储。存储到数据格式如下:
```sql
bucket : data
measurement: vib
tags: id (设备id)
fields: phy (物理量值)
```
通过配置持续聚集(CQ)实现数据的自动聚合
```sql
create database data_10sec_agg;
-- 数据库 ${db}
-- 10s持续聚集 每10s执行 (FOR 1min)允许数据晚到1min内
CREATE CONTINUOUS QUERY "cq_ten_sec" ON "vib"
RESAMPLE EVERY 10s FOR 1m
BEGIN
SELECT mean(*),max(*),min(*),spread(*),stddev(*) INTO "data_10sec_agg"."autogen".:MEASUREMENT FROM /.*/ GROUP BY time(10s),*
END;
```
### 同步系统
TODO
### 推送系统
TODO
## 系统验证
#### MicroK8S安装出错
```sh
开发版型号:FET3399-C核心板
系统:ForlinxDesktop 18.04
内核:Linux node37 4.15.0-136-generic #140-Ubuntu SMP Thu Jan 28 05:20:47 UTC 2021 x86_64 x86_64 x86_64 GNU/Linux
按照官方安装MicroK8S步骤:
1. apt update
2. apt install snapd
3. snap install microk8s --classic --channel=1.21/edge
报错:
error: system does not fully support snapd: cannot mount squashfs image using
"squashfs": mount: /tmp/sanity-mountpoint-058597126: wrong fs type, bad
option, bad superblock on /dev/loop0, missing codepage or helper
program, or other error.
```
#### 裸运行程序
**问题1:无法通过网络远程**
```sh
通过串口连接后查看ip配置:
ifconfig:
eth0: flags=4163 mtu 1500
inet 10.8.30.195 netmask 255.255.255.0 broadcast 10.8.30.255
inet6 fe80::dd83:a430:5e3a:d947 prefixlen 64 scopeid 0x20
ether b6:a8:21:1d:72:0b txqueuelen 1000 (Ethernet)
RX packets 46157 bytes 19908170 (19.9 MB)
RX errors 0 dropped 0 overruns 0 frame 0
TX packets 31199 bytes 22566677 (22.5 MB)
TX errors 0 dropped 0 overruns 0 carrier 0 collisions 0
device interrupt 24
lo: flags=73 mtu 65536
inet 127.0.0.1 netmask 255.0.0.0
inet6 ::1 prefixlen 128 scopeid 0x10
loop txqueuelen 1 (Local Loopback)
RX packets 42657 bytes 145116329 (145.1 MB)
RX errors 0 dropped 0 overruns 0 frame 0
TX packets 42657 bytes 145116329 (145.1 MB)
TX errors 0 dropped 0 overruns 0 carrier 0 collisions 0
需要ping一下外面的机器(10.8.30.117),然后117上才能访问它。
```
安装influxdb2. https://portal.influxdata.com/downloads/
```sh
#忘记密码了,重新安装,删除两个数据目录(k-v 数据和时序数据)
sudo dpkg -r influxdb2
root@forlinx:/var/lib/influxdb/engine# rm -rf /var/lib/influxdb/influxd.bolt
root@forlinx:/var/lib/influxdb/engine# rm -rf /var/lib/influxdb/.cache/
wget https://dl.influxdata.com/influxdb/releases/influxdb2-2.0.9-arm64.deb
sudo dpkg -i influxdb2-2.0.9-arm64.deb
# start
influxd
```
安装`mosquitto`
```sh
apt install mosquitto
```
安装Node-Red
```sh
```
编译在arm上运行的edge程序:
```sh
export PATH=$PATH:/usr/local/go/bin
export GOPROXY=https://goproxy.io
export GOPATH=${GOPATH}:"`pwd`"
CGO_ENABLED=0 GOOS=linux GOARCH=arm64 go build -ldflags "-extldflags -static " -ldflags "-X main.VERSION=1.0.0 -X 'main.SVN_REVISION=$SVN_REVISION_1' -X 'main.BUILD_NUMBER=$BUILD_NUMBER' -X 'main.BUILD_TIME=$BUILD_TIMESTAMP' -X 'main.GO_VERSION=`go version`'" -tags netgo -a -v -o ../../$BUILD_NUMBER/edge
```
在本机构建:
启动WSL安装的ubuntu
```sh
wget https://studygolang.com/dl/golang/go1.16.4.linux-amd64.tar.gz
sudo rm -rf /usr/local/go
sudo tar -C /usr/local -xzf go1.16.4.linux-amd64.tar.gz
sudo sh -c "echo 'export PATH=\$PATH:/usr/local/go/bin'>> /etc/profile"
source /etc/profile
go version
go env -w GO111MODULE=on
go env -w GOPROXY=https://goproxy.io,direct
#安装 gcc arm的交叉编译工具
sudo apt-get install -y gcc-aarch64-linux-gnu
aarch64-linux-gnu-gcc -v
yww@DESKTOP-5R6F0H1:/mnt/e/Iota/trunk/code/gowork/src/edge$ CGO_ENABLED=1 \
CC=aarch64-linux-gnu-gcc \
GOOS=linux \
GOARCH=arm64 \
go build -ldflags '-s -w --extldflags "-static -fpic"' -o ./edge
```
## 串口服务器
开发linux上的串口服务器 虚拟串口VSPM软件。
串口服务器将串口转为Tcp连接,这里设定串口服务器作为TCP客户端。本工具是在PC机(边缘板)上启动tcp服务,将连接转到serial-port。


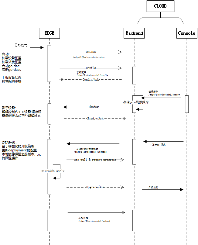
## 云边协同设计

### 工作序列

Ali: https://help.aliyun.com/document_detail/73731.html?spm=5176.11485173.help.7.380b59afFTM5xR#section-qej-6sd-o53
### 原則
1. 配置至上而下
平臺執行下發指令。 無外網情況:平臺到處json
項目復用,MEC生產過程:
平臺生產連續json配置,下發or導出。
2. 數據至下而上
如字面意思.
3. 兼容第三方平臺???
第三方平臺配置協議 very difficute!!
數據通過規則引擎轉發、任意格式
下發配置包
包含:
> 產品包
> 協議、設備型號、能力、接口
> 部署包
> 鏈接關係、采集參數設置
> 公式包
> 公式選取和參數設置
邊緣特許場景:
1、問題排查
問題日志上傳。
工作日志上傳(跟蹤長期狀態)
Can switch to off of cause
2、遠程升級
看其他平臺如何實現的?
### 协议选型
需要如下功能:
1. 配置下发
2. 心跳
3. 数据
4. 诊断
5. 固件OTA升级
选择iDAU MOP协议,通讯方式仅考虑MQTT(暂不考虑SoIP),进行改造。
参考《[整体方案-软件.docx](http://10.8.30.22/FS-iDAU/trunk/doc/iDAU 整体方案-软件.docx)》
```json
// 对象管理协议
// thing 下发
// /edge/thing/uuid
{
"M":"thing",
"O":"set",
"P":{
...
}
}
// 心跳
ANY
// A
{
}
// B
{
}
// C
{
}
// D
{
}
// E
{
}
```
DAC中後處理接入位置:
`src\iota\scheme\driverBase.go`
```sql
SELECT id, name, "desc", version, impl, resource, "resType", "enableTime","updatedAt" FROM "ProtocolMeta"
WHERE ("enableTime"<=$1 or "enableTime" is null)
OnProtocolChanged --> updateProtocol 支持雲上協議動態應用。
“DeviceMeta”
// cacheDeviceMeta 缓冲设备元型
SELECT id, name, model, "desc", "belongTo", category from "DeviceMeta"
SELECT id, name, "desc", "deviceMetaId", "protocolMetaId" from "CapabilityMeta" where "deviceMetaId" in (%s)
SELECT cp.name,cp."showName",cp.category,cp.enum,cp."defaultValue",cp."min",cp."max",cp."unit",cp."capabilityMetaId",cp."propertyTypeId"
FROM "CapabilityProperty" cp %s WHERE cp."capabilityMetaId" in
(select id from "CapabilityMeta" where "deviceMetaId" in (%s))
獲取THING
GetThingsByIds》
SELECT id,name,"desc","belongTo",enable, release FROM "Thing" WHERE TRUE AND enable=true
getThinkLinksByID》
SELECT a.*, dstdi."deviceId", dc.id, dc."protocolMetaId" dcpmid, cm."protocolMetaId" cmpmid from (
SELECT t."belongTo", layout."thingId", lnk.id, lnk."parentLinkId",
lnk."fromDeviceInterfaceId", it.key, im.name, di.properties,
lnk."toDeviceInterfaceId", di."deviceId", dmi."deviceMetaId"
FROM "LayoutLink" lnk, "LayoutNode" node ,"Layout" layout,
"DeviceInterface" di, "DeviceMetaInterface" dmi, "InterfaceMeta" im , "InterfaceType" it, "Thing" t
WHERE
layout."thingId" = t.id
AND lnk."fromDeviceInterfaceId" = di.id AND di."deviceMetaInterfaceId" = dmi.id
AND dmi."interfaceMetaId" = im.id AND im."interfaceTypeId"=it.id
AND lnk."fromLayoutNodeId" = node.id AND node."layoutId" = layout.id %s
) a
LEFT JOIN "DeviceInterface" dstdi ON dstdi."id" = a."toDeviceInterfaceId"
LEFT JOIN "DeviceCapability" dc on dc."deviceInterfaceId" = a."toDeviceInterfaceId"
LEFT JOIN "CapabilityMeta" cm on cm.id = dc."capabilityMetaId
AND t.enable=true
AND layout."thingId" = '%s'
getDimsOfThings》
SELECT id,name,"desc", "thingId" FROM "Dimension" where "thingId" in (%s) order by id
getSchemes>>
SELECT s.id,d."id" did, s.name, s.unit,s.mode, s.interval,s.repeats,s."notifyMode",s."capabilityNotifyMode", s."beginTime",s."endTime"
FROM "Scheme" s, "Dimension" d
WHERE s."dimensionId" = d.id and d."thingId" in (%s)
getDimCaps>>
fields := `
dc.id, dc."dimensionId", dc.repeats,dc.interval,dc.qos, dc.timeout, dc."errTimesToDrop",` + //DimensionCapability
`cm.id, cm.name, ` + // CapabilityMeta=> Protocol/Interface/Device
`c."id", c."protocolMetaId", c."capabilityMetaId", c."properties", ` + // DeviceCapability
`d.id, d.name, d.properties, dm.id, dm.name,dm.category,` + //Device+DeviceMeta
`di.id, di.properties, im.id, im.name, im."interfaceTypeId", ` + // DeviceInterface +InterfaceMeta
`cm."protocolMetaId"` //DeviceProtocol +ProtocolMeta
relation := `
"Dimension" dim, ` +
`"DimensionCapability" dc, ` + // 主表
`"DeviceCapability" c, ` + // 使用的能力
`"Device" d, ` + // 设备
`"DeviceMeta" dm, ` + // 设备元型
`"DeviceInterface" di,` + // 设备接口
`"DeviceMetaInterface" dmi,` + // 设备元型接口
`"InterfaceMeta" im, ` + // 接口对应的接口元型
`"CapabilityMeta" cm ` // 能力元型
// ""ProtocolMeta" pm" // 协议元型 (协议信息)
where := `
dc."deviceCapabilityId" = c.id ` + // 主引用: 能力元型
`AND d.id = c."deviceId" ` + // > 设备
`AND di.id = c."deviceInterfaceId" ` + // > 能力使用的接口
`AND cm.id = c."capabilityMetaId" ` + // > 能力使用的能力元型
`AND dm.id = d."deviceMetaId" ` + // Device => DeviceMeta : 设备-> 设备元型.
`AND dmi.id = di."deviceMetaInterfaceId" ` + // DeviceInterface => DeviceMetaInterface
`AND im.id = dmi."interfaceMetaId" ` + // DeviceMetaInterface => InterfaceMeta : 接口-> 接口元型.
// "AND pm.id = cm."protocolMetaId" AND ` + // DeviceProtocol => ProtocolMeta : 协议-> 协议元型.
fmt.Sprintf(` AND dc."dimensionId"=dim.id AND dim."thingId" in (%s) `, joinStr(thingIds)) // 限定 Thing
scanRowAsDimCap>>
ds.getSubDevices(dc.Device) (获得网关设备的子设备,并在子设备里添加链接实例)
ds.GetFormula(dc.Capability.ID)
SELECT id, "properties", "formulaId" FROM "CapabilityFormula" WHERE "capabilityId"=$1
ds.GetProtocol(dc, dc.Capability.PMID) // from cache
```
## OTA升级
参考阿里云设计:https://help.aliyun.com/document_detail/85700.html

+ OTA deployment operator security. 操作权限足够安全
+ Incremental roll-out of OTA updates. 作增量升级
+ Securely downloading the update. 建立安全的下载通道
## Nginx ON Windows
windows上启动iota进行调试:
download http://nginx.org/en/docs/windows.html
```sh
cd /d E:\WorkSpace\nginx-1.13.10
.\nginx.exe
```
`nginx.conf`
```yaml
server {
listen 80;
server_name 10.8.30.38;
ssl off;
client_max_body_size 10M;
location /v1/api {
proxy_pass http://10.8.30.38:19090/v1/api;
proxy_cookie_domain localhost localhost;
proxy_cookie_path / /;
proxy_connect_timeout 300;
proxy_send_timeout 1200;
proxy_read_timeout 3000;
proxy_set_header X-Real-Ip $remote_addr;
proxy_set_header X-Forwarded-For $proxy_add_x_forwarded_for;
}
location / {
proxy_pass http://10.8.30.38:9080;
proxy_cookie_domain localhost localhost;
proxy_cookie_path / /;
proxy_connect_timeout 100;
proxy_send_timeout 6000;
proxy_read_timeout 600;
}
}
```
| nginx -s stop | fast shutdown |
| --------------- | ------------------------------------------------------------ |
| nginx -s quit | graceful shutdown |
| nginx -s reload | changing configuration, starting new worker processes with a new configuration, graceful shutdown of old worker processes |
| nginx -s reopen | re-opening log files |
通过docker启动
```sh
docker run -d --name nginx-server -p 8080:80 -p 443:443 -v E:\WorkSpace\nginx:/etc/nginx/conf.d:rw nginx
```
win10上安装micro-k8s
https://ubuntu.com/tutorials/install-microk8s-on-windows#2-installation
## EMQX
### [规则引擎](https://docs.emqx.cn/broker/v4.3/rule/rule-engine.html)

支持的事件:
消息发布、投递、确认、丢弃,客户端连接、订阅。

