You can not select more than 25 topics Topics must start with a letter or number, can include dashes ('-') and can be up to 35 characters long.
 
 
 
 
 

18 KiB

振动边缘场景方案设计

边缘场景

在结构物安全监测,包含物振动监测的场景中,将边缘网关将位于现场组网端(最接近“端”的位置)(一般会集成在采集箱内),通过边缘系统实现数据采集、计算和存储:

边缘场景

在结构物安全监测,包含振动监测的场景中,边缘网关将位于现场组网端(最接近“端”的位置)(一般会集成在采集箱内),通过边缘系统实现数据采集、计算和存储:

对现场组网的理解可能存在偏差,大概示意如图

image-20211029141035589

可以看出,原来现场的配电箱内除了电源控制外,剩下的是采集控制(采集仪)和传输控制器(包含交换机、光纤收发器等),统一可以看作是对信号量的调制过程,即模拟信号->数字信号->光信号。

如果对应人体,就相当于一套神经传输系统

边缘概念中,我们通常把边缘系统比做章鱼。章鱼有40%神经元在脑袋里,剩下的60%在它的8条腿上,所谓的用“腿”思考

如集成箱②中描述,其中边缘服务器就类似这一区域内传感系统的“大脑”。

边缘计算的基本思想则是功能缓存(function cache),是大脑功能的延生。 边缘计算是云计算的延生和补充。

边缘的大脑负责:

  • 收集和转发数据 (信息传导)
  • 数据存储(记忆功能
  • 分析和反馈(思考功能

这样的优势显而易见:

👍 分布式和低延时计算

👍 效率更高、更加智能(AI)、更加节能

👍 缓解流量压力、云端存储压力

👍 隐私保护,更加安全

振动边缘设计

拟在linux嵌入式板上实现golang开发的边缘服务,实现对振动F2采集仪的数据采集控制、计算、存储和传输功能。

技术选型

硬件:跟硬件同事讨论后,选择了飞凌公司的OK1028A开发版,配置如下

软件:编程语言选择了目前以太DAC一致的Golang,开发Linux环境程序。

部署:考虑使用 MicroK8S在板子上部署采集程序和其他服务(数据库/消息组件)

整体设计

如上,框架在 《边缘网关的一些思考》中已经初步介绍,我们在开发板中,至少需要集成:

  • 数据采集和处理程序(T-DAC),这里主要是Go-DAAS负责采集振动数据
  • 配置同步控制程序
  • 数据库服务
  • 规则引擎服务

需要安装的服务有:

数据库InfluxDB

消息中间件mosquitto

规则引起NodeRed

应用go-DAAS

应用go-DAC

数据流程

数据从采集开始,经过ET过程(图中滤波、校准、物理量计算 )之后, 主要分三个主流向:

  1. 存储到数据库
  2. 计算分析后存储和上报平台
  3. 自动聚合(压缩)后的数据上报平台

image-20211029134533054

具体模块说明:

  1. 滤波/校准

    校准去直流、滤波算法

  2. 物理量计算

    输出电压值到监测物理量值转换

  3. 分段

    设置窗口大小、刷新时间,将数据进行分段

  4. 窗口数据WEB

    实现http服务提供实时窗口振动数据(类似DAAS实时采集展示)。并通过wobsocket实现实时更新

  5. 计算分析

    通过设置的算法,实现特征值(TMRS)、FFT、索力识别对计算

  6. 触发判断

    通过设置的触发条件(定时/信号量),对连续信号进行采样保存 (同DAAS采样生成.odb数据文件)

  7. 存储

    数据存储到边缘数据库。

  8. 聚合

    数据库中定时生成1s/10s等统计数据

  9. 推送

    通过规则引擎实现

关于边缘网关提供数据的形式,初步思考:可以通过DDNS或NAT内网穿透,通过端的WEB-API服务向外提供。

采集模块

采集模块的设计稿如下,主要是设备连接控制的过程 。

Session: 管理TCP连接会话

VbServer:设备控制主服务,包括管理连接、配置读取、配置设置、启动采集和数据回调

VbController: 负责设备配置和处理流程控制

数据模型:

ReceiveData: 参考C#DAAS,Session上的原始信号数据

VibData:转换后的振动数据

IotDbData: 待入库格式数据

存储设计

在 《边缘数据库选型》中对比了几种数据库,初步拟定使用InfluxDB作为边缘端存储引擎。

目前仅考虑振动数据的存储。存储到数据格式如下:

bucket : data
measurement: vib
tags: id (设备id)
fields: phy (物理量值)

通过配置持续聚集(CQ)实现数据的自动聚合

create database data_10sec_agg;

-- 数据库 ${db}

-- 10s持续聚集 每10s执行 (FOR 1min)允许数据晚到1min内
CREATE CONTINUOUS QUERY "cq_ten_sec" ON "vib"
RESAMPLE EVERY 10s FOR 1m
BEGIN
  SELECT mean(*),max(*),min(*),spread(*),stddev(*) INTO "data_10sec_agg"."autogen".:MEASUREMENT FROM /.*/ GROUP BY time(10s),*
END;

同步系统

TODO

推送系统

TODO

系统验证

MicroK8S安装出错

开发版型号:FET3399-C核心板
系统:ForlinxDesktop 18.04
内核:Linux node37 4.15.0-136-generic #140-Ubuntu SMP Thu Jan 28 05:20:47 UTC 2021 x86_64 x86_64 x86_64 GNU/Linux

按照官方安装MicroK8S步骤:
1. apt update
2. apt install snapd
3. snap install microk8s --classic --channel=1.21/edge

报错:
error: system does not fully support snapd: cannot mount squashfs image using
       "squashfs": mount: /tmp/sanity-mountpoint-058597126: wrong fs type, bad
       option, bad superblock on /dev/loop0, missing codepage or helper
       program, or other error.

裸运行程序

问题1:无法通过网络远程

通过串口连接后查看ip配置:
ifconfig:
eth0: flags=4163<UP,BROADCAST,RUNNING,MULTICAST>  mtu 1500
        inet 10.8.30.195  netmask 255.255.255.0  broadcast 10.8.30.255
        inet6 fe80::dd83:a430:5e3a:d947  prefixlen 64  scopeid 0x20<link>
        ether b6:a8:21:1d:72:0b  txqueuelen 1000  (Ethernet)
        RX packets 46157  bytes 19908170 (19.9 MB)
        RX errors 0  dropped 0  overruns 0  frame 0
        TX packets 31199  bytes 22566677 (22.5 MB)
        TX errors 0  dropped 0 overruns 0  carrier 0  collisions 0
        device interrupt 24  

lo: flags=73<UP,LOOPBACK,RUNNING>  mtu 65536
        inet 127.0.0.1  netmask 255.0.0.0
        inet6 ::1  prefixlen 128  scopeid 0x10<host>
        loop  txqueuelen 1  (Local Loopback)
        RX packets 42657  bytes 145116329 (145.1 MB)
        RX errors 0  dropped 0  overruns 0  frame 0
        TX packets 42657  bytes 145116329 (145.1 MB)
        TX errors 0  dropped 0 overruns 0  carrier 0  collisions 0
        
需要ping一下外面的机器(10.8.30.117),然后117上才能访问它。

安装influxdb2. https://portal.influxdata.com/downloads/

#忘记密码了,重新安装,删除两个数据目录(k-v 数据和时序数据)
sudo dpkg -r influxdb2
root@forlinx:/var/lib/influxdb/engine# rm -rf /var/lib/influxdb/influxd.bolt 
root@forlinx:/var/lib/influxdb/engine# rm -rf /var/lib/influxdb/.cache/

wget https://dl.influxdata.com/influxdb/releases/influxdb2-2.0.9-arm64.deb
sudo dpkg -i influxdb2-2.0.9-arm64.deb

# start
influxd

安装mosquitto

apt install mosquitto

安装Node-Red


编译在arm上运行的edge程序:

export PATH=$PATH:/usr/local/go/bin
export GOPROXY=https://goproxy.io
export GOPATH=${GOPATH}:"`pwd`"

CGO_ENABLED=0 GOOS=linux GOARCH=arm64 go build -ldflags "-extldflags -static " -ldflags "-X main.VERSION=1.0.0 -X 'main.SVN_REVISION=$SVN_REVISION_1' -X 'main.BUILD_NUMBER=$BUILD_NUMBER' -X 'main.BUILD_TIME=$BUILD_TIMESTAMP' -X 'main.GO_VERSION=`go version`'" -tags netgo -a -v -o ../../$BUILD_NUMBER/edge

在本机构建:

启动WSL安装的ubuntu

wget https://studygolang.com/dl/golang/go1.16.4.linux-amd64.tar.gz
sudo rm -rf /usr/local/go
sudo tar -C /usr/local -xzf go1.16.4.linux-amd64.tar.gz
sudo sh -c "echo 'export PATH=\$PATH:/usr/local/go/bin'>> /etc/profile"
source /etc/profile

go version

go env -w GO111MODULE=on
go env -w GOPROXY=https://goproxy.io,direct
#安装 gcc arm的交叉编译工具
sudo apt-get install -y gcc-aarch64-linux-gnu
aarch64-linux-gnu-gcc -v

yww@DESKTOP-5R6F0H1:/mnt/e/Iota/trunk/code/gowork/src/edge$ CGO_ENABLED=1 \
CC=aarch64-linux-gnu-gcc \
GOOS=linux \
GOARCH=arm64 \
go build -ldflags '-s -w --extldflags "-static -fpic"' -o ./edge

串口服务器

开发linux上的串口服务器 虚拟串口VSPM软件。

串口服务器将串口转为Tcp连接,这里设定串口服务器作为TCP客户端。本工具是在PC机(边缘板)上启动tcp服务,将连接转到serial-port。

image-20211124170039516

image-20211124170049666

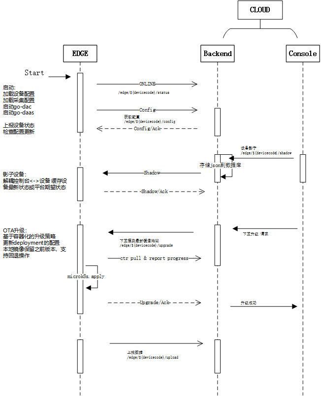
云边协同设计

image-20211206102634500

工作序列

image-20220104133502998

Ali: https://help.aliyun.com/document_detail/73731.html?spm=5176.11485173.help.7.380b59afFTM5xR#section-qej-6sd-o53

原則

  1. 配置至上而下 平臺執行下發指令。 無外網情況:平臺到處json 項目復用,MEC生產過程: 平臺生產連續json配置,下發or導出。

  2. 數據至下而上 如字面意思.

  3. 兼容第三方平臺??? 第三方平臺配置協議 very difficute!! 數據通過規則引擎轉發、任意格式

下發配置包 包含:

產品包 協議、設備型號、能力、接口

部署包 鏈接關係、采集參數設置

公式包 公式選取和參數設置

邊緣特許場景: 1、問題排查 問題日志上傳。 工作日志上傳(跟蹤長期狀態) Can switch to off of cause 2、遠程升級 看其他平臺如何實現的?

协议选型

需要如下功能:

  1. 配置下发
  2. 心跳
  3. 数据
  4. 诊断
  5. 固件OTA升级

选择iDAU MOP协议,通讯方式仅考虑MQTT(暂不考虑SoIP),进行改造。

参考《[整体方案-软件.docx](http://10.8.30.22/FS-iDAU/trunk/doc/iDAU 整体方案-软件.docx)》

// 对象管理协议
// thing 下发
// /edge/thing/uuid
{
    "M":"thing",
    "O":"set",
    "P":{
        ...
    }
}
    
// 心跳
    ANY
// A
{
    
}
// B
{
    
}
// C
{
    
}
// D
{
    
}
// E
{
    
}


DAC中後處理接入位置: src\iota\scheme\driverBase.go

SELECT id, name, "desc", version, impl, resource, "resType", "enableTime","updatedAt" FROM "ProtocolMeta"  
		 WHERE ("enableTime"<=$1 or "enableTime" is null)
		 
		 
 OnProtocolChanged --> updateProtocol  支持雲上協議動態應用。

 

 DeviceMeta
 // cacheDeviceMeta 缓冲设备元型
 SELECT id, name, model, "desc", "belongTo", category from "DeviceMeta"

 SELECT id, name, "desc", "deviceMetaId", "protocolMetaId" from "CapabilityMeta"  where "deviceMetaId" in (%s)

 SELECT cp.name,cp."showName",cp.category,cp.enum,cp."defaultValue",cp."min",cp."max",cp."unit",cp."capabilityMetaId",cp."propertyTypeId" 
		FROM "CapabilityProperty" cp %s WHERE cp."capabilityMetaId" in 
			 (select id from "CapabilityMeta"  where "deviceMetaId" in (%s))
			 

獲取THING
GetThingsByIds
SELECT id,name,"desc","belongTo",enable, release FROM "Thing" WHERE TRUE AND enable=true 

getThinkLinksByID

SELECT a.*, dstdi."deviceId", dc.id, dc."protocolMetaId" dcpmid, cm."protocolMetaId" cmpmid from (
		SELECT t."belongTo", layout."thingId", lnk.id, lnk."parentLinkId", 
				lnk."fromDeviceInterfaceId", it.key, im.name, di.properties, 
				lnk."toDeviceInterfaceId", di."deviceId", dmi."deviceMetaId"
			FROM "LayoutLink" lnk, "LayoutNode" node ,"Layout" layout,
				"DeviceInterface" di, "DeviceMetaInterface" dmi, "InterfaceMeta" im , "InterfaceType" it, "Thing" t 
			WHERE 
				layout."thingId" = t.id 
				AND lnk."fromDeviceInterfaceId" = di.id AND di."deviceMetaInterfaceId" = dmi.id 
				AND dmi."interfaceMetaId" = im.id AND im."interfaceTypeId"=it.id 
				AND lnk."fromLayoutNodeId" = node.id AND node."layoutId" = layout.id %s
		) a 
	LEFT JOIN "DeviceInterface" dstdi ON dstdi."id" = a."toDeviceInterfaceId"  
	LEFT JOIN "DeviceCapability" dc on dc."deviceInterfaceId" = a."toDeviceInterfaceId"
	LEFT JOIN "CapabilityMeta" cm on cm.id = dc."capabilityMetaId
	
	AND t.enable=true
	
	AND layout."thingId" = '%s'

getDimsOfThings》
SELECT id,name,"desc", "thingId" FROM "Dimension" where "thingId" in (%s) order by id

getSchemes>>
SELECT s.id,d."id" did, s.name, s.unit,s.mode, s.interval,s.repeats,s."notifyMode",s."capabilityNotifyMode", s."beginTime",s."endTime"
FROM "Scheme" s, "Dimension" d 
WHERE s."dimensionId" = d.id and d."thingId" in (%s)

getDimCaps>>
fields := `
		dc.id, dc."dimensionId", dc.repeats,dc.interval,dc.qos, dc.timeout, dc."errTimesToDrop",` + //DimensionCapability
		`cm.id, cm.name, ` + // CapabilityMeta=> Protocol/Interface/Device
		`c."id", c."protocolMetaId", c."capabilityMetaId", c."properties", ` + // DeviceCapability
		`d.id, d.name, d.properties, dm.id, dm.name,dm.category,` + //Device+DeviceMeta
		`di.id, di.properties, im.id, im.name, im."interfaceTypeId", ` + // DeviceInterface +InterfaceMeta
		`cm."protocolMetaId"`  //DeviceProtocol +ProtocolMeta
	relation := `
		"Dimension" dim, ` +
		`"DimensionCapability" dc, ` + // 主表
		`"DeviceCapability" c, ` + // 使用的能力
		`"Device" d, ` + // 设备
		`"DeviceMeta" dm, ` + // 设备元型
		`"DeviceInterface" di,` + // 设备接口
		`"DeviceMetaInterface" dmi,` + // 设备元型接口
		`"InterfaceMeta" im, ` + // 接口对应的接口元型
		`"CapabilityMeta" cm ` // 能力元型
	// ""ProtocolMeta" pm" // 协议元型 (协议信息)
	where := `
		dc."deviceCapabilityId" = c.id ` + // 主引用: 能力元型
		`AND d.id = c."deviceId" ` + // > 设备
		`AND di.id = c."deviceInterfaceId" ` + // > 能力使用的接口
		`AND cm.id = c."capabilityMetaId" ` + // > 能力使用的能力元型
		`AND dm.id = d."deviceMetaId" ` + // Device => DeviceMeta : 设备-> 设备元型.
		`AND dmi.id = di."deviceMetaInterfaceId" ` + // DeviceInterface => DeviceMetaInterface
		`AND im.id = dmi."interfaceMetaId" ` + // DeviceMetaInterface => InterfaceMeta : 接口-> 接口元型.
	// "AND pm.id = cm."protocolMetaId" AND ` + // DeviceProtocol => ProtocolMeta     : 协议-> 协议元型.
		fmt.Sprintf(` AND dc."dimensionId"=dim.id AND dim."thingId" in (%s) `, joinStr(thingIds)) // 限定 Thing

scanRowAsDimCap>>
	ds.getSubDevices(dc.Device)  (获得网关设备的子设备,并在子设备里添加链接实例)
	ds.GetFormula(dc.Capability.ID)
			SELECT id, "properties", "formulaId" FROM "CapabilityFormula" WHERE "capabilityId"=$1 
	ds.GetProtocol(dc, dc.Capability.PMID) // from cache
		

OTA升级

参考阿里云设计:https://help.aliyun.com/document_detail/85700.html

image-20211206145612459

  • OTA deployment operator security. 操作权限足够安全
  • Incremental roll-out of OTA updates. 作增量升级
  • Securely downloading the update. 建立安全的下载通道

Nginx ON Windows

windows上启动iota进行调试:

download http://nginx.org/en/docs/windows.html

cd /d E:\WorkSpace\nginx-1.13.10
.\nginx.exe

nginx.conf


server {
	listen 80;
	server_name 10.8.30.38;
        ssl off;
        client_max_body_size 10M;

    location /v1/api {
        proxy_pass  http://10.8.30.38:19090/v1/api;
        proxy_cookie_domain localhost localhost;
        proxy_cookie_path / /;
        proxy_connect_timeout 300;
        proxy_send_timeout 1200;
        proxy_read_timeout 3000;
        proxy_set_header X-Real-Ip $remote_addr;
        proxy_set_header X-Forwarded-For $proxy_add_x_forwarded_for;
    }
    
    location / {
        proxy_pass    http://10.8.30.38:9080;
        proxy_cookie_domain localhost localhost;
        proxy_cookie_path / /;
        proxy_connect_timeout 100;
        proxy_send_timeout 6000;
        proxy_read_timeout 600;
    }
}

nginx -s stop fast shutdown
nginx -s quit graceful shutdown
nginx -s reload changing configuration, starting new worker processes with a new configuration, graceful shutdown of old worker processes
nginx -s reopen re-opening log files

通过docker启动

docker run -d --name nginx-server -p 8080:80 -p 443:443 -v E:\WorkSpace\nginx:/etc/nginx/conf.d:rw nginx

win10上安装micro-k8s

https://ubuntu.com/tutorials/install-microk8s-on-windows#2-installation

EMQX

规则引擎

image-20190506171815028

支持的事件:

消息发布、投递、确认、丢弃,客户端连接、订阅。

image-20220106151906800

image-20220106152058560