This website works better with JavaScript.
Home
Help
Sign In
free-sun
/
FS-IOT
Watch
16
Star
0
Fork
0
Code
Issues
Pull Requests
Projects
Releases
Wiki
Activity
You can not select more than 25 topics
Topics must start with a letter or number, can include dashes ('-') and can be up to 35 characters long.
388
Commits
12
Branches
0
Tags
150 MiB
JavaScript
96%
HTML
1.9%
Less
0.9%
Dockerfile
0.9%
EJS
0.4%
Tree:
e3dc416bd5
dev
dev_trial
main
release_0.0.1
release_0.0.2
release_1.1.1
release_1.1.2
release_1.2.1
release_1.3.0
tag_videoplay.done
yuxiaolei-patch-1
yuxiaolei-patch-2
Branches
Tags
${ item.name }
Create tag
${ searchTerm }
Create branch
${ searchTerm }
from 'e3dc416bd5'
${ noResults }
FS-IOT
/
doc
/
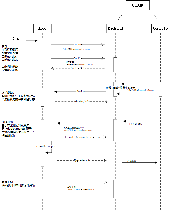
方案
/
边缘网关
/
imgs
/
振动边缘场景方案设计-GODAAS
/
image-20211223085542915.png
41 KiB
Raw
History